avatar  


Recently viewed tickets

Log out

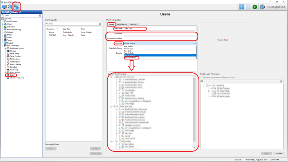
How To: Exacqvision Add New User


  •      Navigate to “Configuration” > “Users” > Details
  •       Select the Username, Password and Role.
  •       Roles can be Custom Created by Selecting “New User Role” from the dropdown and then using the Checkboxes below to set up privileges.
Creation date: 8/3/2023 2:15 PM ()      Updated: 8/3/2023 2:15 PM ()
Files
DataImage48.png
144.5 KB